Lietvedības darba virsma
Darba virsma ar Lietvedības reģistru mapēm, e-aprites vides un e-adreses ziņojumu sadaļu.
Atverot, piemēram, Saņemtās korespondences mapi, sākotnēji redzami jaunākie 100 reģistra dokumenti. Kontroles pazīme un termiņš norāda, ka izpildītājam jāgatavo atbilde, bet sarkanā krāsa – par kavētu termiņu.
Šajā sarakstā var izvēlēties redzamās kolonas, to izmēru, secību, kā arī izdrukāt sarakstu vai to eksportēt uz Excel. Mapē pieejams ātrās atlases bloks un teksta meklēšana sarakstā.
Dokumenta kartīte
Katra reģistra dokumentiem tiek veidota sava kartīte, ievērojot dažus pamatprincipus.

Kartītes augšpusē ir redzama rīku josla, kas ļauj pārvietoties dokumentu sarakstā, pievienot jaunu dokumentu vai saglabāt veiktās izmaiņas.
Kreisajā pusē ir novietota vadības josla ar dokumenta statusu e-aprites vai e-adreses vidē, kā arī biežāk lietojāmās darbības – izdrukāt kartīti, nosūtīt kartīti pa e-pastu un tml.
Labajā pusē redzam dokumenta pielikumus un saites jeb Saistītos dokumentus.
Saņemtā dokumenta kartītē, parasti, secīgi norāda:
1) korespondentu brīvā tekstā vai no izvēles saraksta,
2) saņemtā dokumenta datumu, numuru un saturu,
3) dokumenta veids no izvēles saraksta,
4) atbilde uz nosūtīto dokumentu, ja nepieciešams,
5) kad un kam dokuments nodots,
6) izpildītājs no izvēles saraksta un izpildes termiņš.
Vadības joslā var pārslēgties uz dokumenta e-aprites karti, kurā var norādīt un redzēt, kad un kam ar kādu mērķi dokuments nodots.
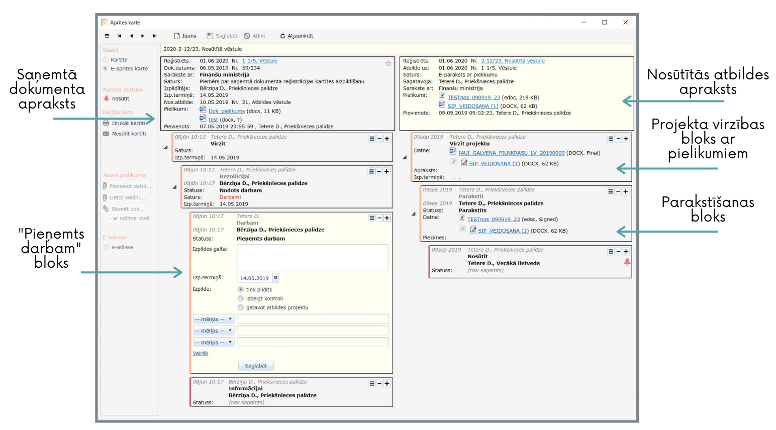
Dokumenta e-aprites karte
E-aprites kartē redzami savstarpēji saistīto dokumentu apraksti un to virzība no darbinieka pie darbinieka. Katrā aprites blokā redzams laiks, darbinieki un nodošanas mērķis.

Aprites kartē redzam:
1) saņemtais dokuments (kreisajā pusē), tā virzība rezolūcijai un izpildei,
2) nosūtītā atbilde (labajā pusē), tā virzība vizēšanai un parakstīšanai un nosūtīšanai.
E-aprites vide nodrošina dokumenta virzības izsekojamību, darbinieku apziņošanu par dokumenta saņemšanu un automātisku izpildes kontroli. Piemēram, nosūtot atbildi automātiski tiek izbeigta saņemtā dokumenta kontrole.

